℃
应用类别:系统安全
更新时间:2025-08-19 19:38:10
应用评分
9.6
简体中文
exagear模拟器是一款专门为了在手机上玩PC游戏的模拟器安卓版本,exagear模拟器安卓版支持中文,小体积却蕴含强大的模拟功能,无论什么配置的手机都可以变成一台电脑,并且流畅不卡顿的玩各种PC游戏。童年经典的单机电脑游戏、如流星蝴蝶剑、拳皇以及三国志等等,只需要下载PC解压游戏资源,导入到exagear模拟器中就可以随便畅玩。
1、你必须拥有你将要运行的PC游戏的授权副本。第一步是将其安装到桌面PC上。
2、将游戏的安装文件夹从你的PC(通常在C:Program Files下)移动到你的移动设备SD卡上的" exear "文件夹。
3、如果你有一个版本需要在CD驱动器中保存游戏数据,那么,请将CD中的文件复制到你的Android设备中,将其他游戏文件传输到的文件夹中(在exear文件夹中)。
4、启动exear Strategies应用程序并运行exe。
1、首先下载安装包;
2、安装exagear安卓模拟器;
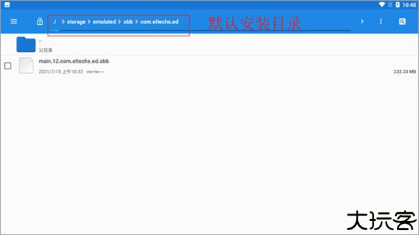
3、在文件管理里面找到“main.12.com.eltechs.ed.obb”;
4、把“main.12.com.eltechs.ed.obb”移动到exagear模拟器安装目录下;
默认安装目录【storage/emulated/obb/com.eltechs.ed】
5、下载游戏,解压游戏到手机内存的exagear目录下,没有自建;
6、启动应用程序,第一次加载可能较长慢慢等待,如果出错请重复上面几步!进入后选择自己要玩的游戏;
7、点击游戏会出现两个选择,第一个是在带侧边鼠标键盘启动,第二个是全屏启动游戏!远择一项,在选择第二个破解内购;
8、接下来就是加载游戏,可能加载时间较长,等待一会儿,进入后就可以尽情的游戏了。

1、模拟多种不同的PC游戏,包括经典游戏、大型多人在线游戏以及最新发行的游戏。
2、用户可以通过应用内的游戏库选择并下载自己喜爱的游戏。
3、兼容各种玩家操作方式,包括触摸屏幕、物理手柄和键盘鼠标等。
4、简单易用:界面简洁清晰,使用起来非常直观,无需复杂的设置和配置。
1、首先将exagear模拟器下载到手机上,但是这时是无法打开的。

2、再将手机文件管理打开,把任意APK安装包放置到“android”。

3、接着再去打开exagear模拟器,这时就能进入,打开后再点击左上角的“三”,接着点击环境管理。

4、然后再点击左上角的“+”新建一个环境,再点击右边的“...”。

5、根据手机的情况选择环境参数。
6、最后点击启动就会进入刚整好的环境。
7、再打开文件管理并创建一个exagear名字的文件夹。

8、接着将想要添加的游戏放到exagear文件中,这样再打开exagear模拟器就能找到对应的游戏。
9、最后点击运行就能开始安装游戏,安装完毕后就算添加成功了。
exagear模拟器作为免费使用的电脑模拟器安卓软件,能够让用户在手机上完美运行电脑端的所有游戏,没有广告打扰,还专为游戏小白开放了exagear论坛,用户可以在这里分享游戏资源、解决遇到的困难
详细信息
最新资讯MORE +